This solution set adds support for managing subscribers gaining network access over WLAN. The WLAN access enables a service provider to offer a mobile broadband service to its subscribers or to offload traffic on its or a partner’s macro cellular (3G/4G) network. The WLAN access can be from public hot-spots (indoor or outdoor APs), venues, enterprises, or home-spots (with public SSID).
The 7750 SR serves as a WLAN Gateway (WLAN-GW) providing Layer 3 termination and ESM for these subscribers. The connectivity from WLAN AP or AC can be over any existing access technology (DSL, PON, Fiber, DOCSIS, and so on), with Ethernet based connectivity from the access node (DSLAM, OLT, Eth MTU, Layer 2 CMTS) to the WLAN-GW. WLAN-GW functions could be on a standalone 7750 as shown in Figure 163 or could be an add-on functionality on existing 7750 based BNG as shown in Figure 164. WLAN connectivity to the WLAN-GW could be over a Layer 2 aggregation or an Layer 3 aggregation network (typical when WLAN-GW is upstream of an existing BNG or CMTS). In case of Layer 2 aggregation the connectivity to the WLAN-GW could be tagged or untagged Ethernet. In case of Layer 3 aggregation, supported connectivity option is Ethernet over GRE (or Eth-over-MPLS over GRE) tunnel originating from the AP/AC, and terminating on the WLAN-GW. The WLAN AP acts as a bridge, switching Ethernet frames into a GRE tunnel terminating on an MS-ISA in the WLAN-GW.


AP Connectivity to the WLAN-GW could be direct Ethernet (tagged or untagged) or could be Ethernet over GRE. With the bridged AP using GRE tunnels, the WLAN-GW solution elements are discussed in the following sections.
Soft-GRE refers to stateless GRE tunneling, whereby the AP forwards GRE encapsulated traffic to the WLAN-GW, and the GW reflects back the encapsulation in the downstream traffic towards the AP. WLAN-GW does not require any per-AP end-point IP address configuration. The WLAN-GW learns the encapsulation as part of creating the subscriber state on processing the encapsulated control and data traffic. Following are some of the advantages of soft-GRE:
Soft-GRE tunnel termination is performed on dedicated MS-ISAs. MS-ISA provides tunnel encapsulation/decapsulation, bandwidth shaping per tunnel (or per-tunnel per SSID), and anchor point for inter-AP mobility. The ESM function such as per-subscriber anti-spoofing (IP and MAC), filters, hierarchical policing, and lawful intercept are provided on the carrier IOM corresponding to the ISA where the subscriber is anchored.
By default WLAN-GW uses IOM level resiliency which requires dedicated IOMs with only BB ISAs, these are also referred to as WLAN-GW IOMs. In this mode a single ISA failure will cause a full backup IOM to take over, independent of the state of other ISAs. This mode is recommended in combination with ESM as it provides guaranteed resource recovery in failure cases. The WLAN-GW also supports MDA level resiliency as indicated in MDA-based Redundancy.
The GRE encapsulation is based on RFC 1701/2784, Generic Routing Encapsulation (GRE), WLAN-GW encapsulates according to RFC 1701 with all the flag fields set to 0, and no optional fields present. WLAN-GW is able to receive both encapsulation specified in RFC 1701 and RFC 2784, with all flag fields set to 0, and no optional fields present in the header.

The encapsulation is built as follows:
Soft-GRE tunnel termination is performed on dedicated IOMs with MS-ISAs (referred to as WLAN-GW IOM). Each WLAN-GW IOM requires both MS-ISAs to be plugged in for soft-GRE tunnel termination. MS-ISA provides tunnel encapsulation/decapsulation and anchor point for inter-AP mobility. The carrier IOMs of the ISA where the tunnel is terminated performs bandwidth shaping per tunnel (or per-tunnel per SSID). ESM function such as per-subscriber anti-spoofing (IP and MAC), filters, hierarchical policing, and lawful intercept are provided on the carrier IOM corresponding to the ISA where the subscriber is anchored.
N:M warm standby redundancy is supported for WLAN-GW IOM slots. One WLAN-GW group can be configured with set of WLAN-GW IOMs, and a limit of active IOMs. Incoming soft-GRE tunnel contexts and corresponding subscribers are load-balanced amongst the MS-ISAs on active IOMs. Tunnel load-balancing is based on outer source IP address of the tunnel. Subscriber load-balancing is based on UE’s MAC address in the source MAC of the Ethernet payload in the tunnel. IOM(s) beyond the active limit act as warm standby, and take over the tunnel termination and subscriber management functions from failed WLAN-GW slot.MS-ISAs on WLAN-GW IOMs can also be configured to perform NAT function.
An ESM and soft-gre configuration is required for wlan-gw functions. Subscriber and group interfaces are configured as part of normal ESM configuration. The group interface is enabled for wlan-gw by configuration. L2oGRE is the currently supported soft tunnel types. The wlan-gw related configuration includes the following:
In the upstream direction, the ingress IOM receiving the GRE tunneled packets from the WIFI AP or AC, load-balances tunnel processing amongst the set of MS-ISAs on the active WLAN-GW IOMs in the WLAN-GW group. The load-balancing is based on a hash of source IP address in the outer IP header. The MS-ISA receiving the GRE encapsulated packets removes the tunnel encapsulation, and internally tunnels (MAC-in-MAC, using BVPLS) the packet to an anchor MS-ISA on the WLAN-GW IOM. All traffic from a given UE is always forwarded to the same anchor MS-ISA based on hashing on UE’s MAC address. The MS-ISA provides a mobility anchor point for the UE. The UE MAC’s association to the GRE tunnel identifier is created or updated. The corresponding IOM provides ESM functions including ESM lookup, ingress ACLs and QoS. DHCP packets are forwarded to the CPM from the anchor IOM.
In the downstream direction, the IP packets are forwarded as normal from the network IOM (based on route lookup yielding subscriber subnet) to the IOM where the ESM host is anchored. ESM processing including per UE hierarchical policing and LI is performed on the anchor IOM. Configured MTU on the group-interface is enforced on the IOM, and if required packets are fragmented. The packets are then forwarded to the appropriate anchor MS-ISA housed by this IOM. Lookup based on UE’s MAC address is performed to get the tunnel identification, and the packets are MAC-in-MAC tunneled to the MS-ISA terminating the GRE tunnel. Aggregate shaping on the tunneled traffic (per tunnel or per retailer) is performed on the carrier IOM housing the tunnel termination MS-ISA. The tunnel termination MS-ISA removes MAC-in-MAC encapsulation, and GRE encapsulates the Layer 2 packet, which exits on the Layer 3 SAP to the carrier IOM. The GRE tunneled packet is forwarded to the right access IOM toward the WIFI AP based on a routing lookup on IP DA in the outer header.
The WLAN-GW supports N:M warm standby redundancy on an MDA level. With this feature, it is possible to configure separate MDA's in the WLAN-GW group without the restriction that all MDA's in an IOM be BB modules. Up to 14 BB modules can be configured and active at one time.
MDA-based redundancy makes hardware provisioning more flexible, but does not guarantee that all ESM session states is recovered after an MDA failure. Because BB MDA's share IOM resources with another MDA in the same IOM, there is no guarantee that the same set of resources is available on the IOM of the new MDA after a failure. This restriction does not apply to DSM.
There are several ways to ensure that the system will have adequate IOM resources following a failure.
For more details, contact a Nokia representative.
Downstream traffic can be subjected to aggregate rate-limit per tunnel or per tunnel and per retailer combination (in case of wholesale). Typically a unique SSID is used per retailer for wholesale on the AP, and is reflected via unique dot1Q tag. With a wlan-gw tunnel per AP, the tunnel encapsulation is performed on the tunnel ISA. The downstream traffic on the tunnel IOM is received over B-VPLS from the anchor IOM, and is MAC-in-MAC (802.1ah) encapsulated. I-SID in the packet represents the GRE tunnel or tunnel and retailer combination. SAP-egress QoS policy defining queues (with rates), and FC to queue mapping, can be specified under the wlan-gw interface. This policy is applicable to all tunnels (or tunnel and SSID combinations) associated with the wlan-gw interface, and is attached to corresponding I-SIDs on the B-VPLS SAP. Traffic is shaped into these queues based on configured queue rates. An aggregate rate-limit applied across queues on an I-SID (representing tunnel or tunnel and retailer combination) can be configured under the wlan-gw interface (represented by the wlan-gw node under the group-interface configuration). The aggregate rate-limit works in conjunction with a port-scheduler. The port-scheduler corresponds to the internal port between tunnel ISA and its carrier IOM, and is specified at the wlan-gw IOM group level. The rate-limit includes the B-VPLS encapsulation overhead. The configuration is shown in Figure 167. Queues per I-SID also work with virtual-scheduler (with or without a port scheduler). Virtual-scheduling and aggregate-rate enforcement are mutually exclusive. Configuration is shown in Figure 168. Egress SAP QoS policy, aggregate rate-limit, port-scheduler, and virtual-schedulers are described in the 7450 ESS, 7750 SR, 7950 XRS, and VSR Quality of Service Guide. The SAP egress QoS policy associated with a wlan-gw interface implicitly creates queues (and scheduler association) on ISIDs as corresponding wlan-gw tunnels are created. General ISID queuing and shaping is defined in the SR OS Services Guide.
A configuration node under wlan-gw interface (egress) controls where the egress shaping is applied, and can specify either tunnel or retailer (tunnel and retailer combination in case of wholesale). Per I-SID shaping resources can be held after the last subscriber on the tunnel is deleted, for a configurable amount of time (hold-time) configured under the wlan-gw interface. During ISA or IOM failover the tunnel resources on the IOM kept due to hold-time are reclaimed. ISID shaping can be configured (via knob shape-multi-client) to be applied only when there is more than one UE on the corresponding tunnel (or tunnel and retailer combination). A total of 40,000 shaped tunnels (or shaped tunnel & retailer combinations) are supported per WLAN-GW IOM. Hardware resources for tunnel (ISID) shapers are shared with subscribers. With 3 WLAN-GW IOMs per chassis, a maximum of 98,000 (3 *64K / 2) shaped tunnels and subscribers can be supported per chassis.
The following output depicts per tunnel or per tunnel/SSID egress QoS (with aggregate-rate and port-scheduler).
// Port-scheduler
// Egress queues (per ISID) parented by port-scheduler specified under associated wlan-gw interface
// The wlan-gw interface refers to SAP egress QoS policy and aggregate rate-limit for associated ISIDs
// Port-scheduler parenting queues (per ISID)
Per Tunnel or Per Tunnel/SSID Egress QoS (with aggregate-rate and port-scheduler)
The following output depicts per tunnel or per tunnel/SSID egress QoS (with virtual-scheduler).
// egress queues (per ISID) parented by virtual scheduler
// A wlan-gw interface refers to SAP egress QoS policy and hierarchical scheduler for associated ISIDs
Per-tunnel QoS overrides can be provided in order to have more specific values for certain tunnels. This allows the WLAN gateway to accommodate a heterogeneous set of access points in one WiFi network; for example, provisioning different bandwidth for homespots and hotspots. For a detailed list of allowed overrides and values, refer to the 7750 SR and VSR RADIUS Attributes Reference Guide.
QoS overrides can be signaled via RADIUS in UE authentication and in UE CoA. The override is applied to the tunnel where the UE is currently active. Therefore, two scenarios should be considered:
Figure 166 shows flows for both scenarios.

To guarantee that the CoA is applied to the correct tunnel, use the CoA key consisting of the nas-port-id and the UE IP address; both can be derived from the interim update. In the WLAN gateway, the nas-port-id identifies the tunnel to which the UE is linked, and, if a mismatch is detected, the CoA is not applied. Other CoA keys are also supported but do not offer this guarantee.
Egress per tunnel (or per tunnel, per SSID) QoS with aggregate rate-limit and port-scheduler.
Egress per tunnel (or per tunnel, per SSID) QoS with hierarchical virtual scheduler.
The solution supports multiple authentication mechanisms. Type of authentication support depends on the WIFI AP, UE capabilities and customer preference. In case of 802.1x/EAP capable WIFI APs, supporting secure SSIDs via 802.11i/WPA2, various EAP based authentication such as SIM/uSIM based (SIM/AKA/AKA’), TTLS, PEAP, certs, and so on, are supported. The solution also supports web-portal based authentication with or without WISPr client on the UE. EAP and portal authentication works independent of the type of connectivity from the AP (tunneled or native IP).
The SR OS WLAN-GW uses the IPoE session concept to authenticate and manage UEs in ESM. Every WLAN-GW group interface uses a pre-defined default ipoe-session-policy that cannot be changed or disabled. The contents of the default policy also cannot be changed and always uses sap and mac as session-key. The ipoe-session session-timeout can optionally be ignored in a wlan-gw context. This is to support closed SSID authentication where the session-timeout is relative to the last re-authentication while for ipoe-session the timeout is absolute to the start of the session.
It can be useful to identify the AP and the SSID to which a UE is connected. Therefore, the AP MAC and SSID name can be learned as follows:
The format used for DHCP(v6) is AP-MAC;SSID-STRING;SSID-Type, where the AP-MAC should contain the AP MAC address in colon separated format (xx:xx:xx:xx:xx:xx), the SSID string should not contain the “;” delimiter and the SSID type is a single character “s” (secure) or “o” (open).
For example, if AP-MAC is “00:10:A4:23:19:C0”, SSID is “SP1-wifi”, and SSID-type is secure, then the value of circuit-id or interface-id would be the string “00:10:A4:23:19:C0;SP1-wifi;s”.
In this model the WIFI AP supports a RADIUS client, and originates RADIUS messages based on 802.1x/EAP exchange with the UE. It sends EAP payload in RADIUS messages towards the RADIUS server or RADIUS proxy. 7750 WLAN-GW can be configured as a RADIUS proxy for the WIFI APs. The WIFI AP should be configured with the IP address of the RADIUS proxy, and should send authentication and accounting messages non-tunneled, natively routed to the RADIUS proxy. See Figure 167.
The RADIUS proxy function allows 7750 SR to look at the RADIUS authentication and accounting messages and create or update corresponding subscriber state. RADIUS proxy transparently forwards RADIUS messages between AP (authenticator) and the AAA server. The access-request message contains standard RADIUS attributes (including user-name), and the EAP payload. Standard authentication algorithms negotiated with EAP involve multiple round-trips (challenge/response) between AP (and UE) and the AAA server.
Once authentication is complete, AAA server passes back subscriber related configuration parameters as well as the computed session keys (aka pair-wise master key) for 802.11i to the AP. These keys are encrypted using shared secret between AP (authenticator) and the AAA server. 7750 WLAN-GW can optionally cache authentication information of the subscriber from access-request and access-accept messages. The cached information allows local authorization of subsequent DHCP messages from the UEs behind the AP against the cached state on the 7750 RADIUS proxy, and avoids another trip to the RADIUS server.

RADIUS proxy can be configured per service router (base or VPRN). The proxy acts as a server towards the WIFI AP RADIUS clients, and as a client towards RADIUS server(s). Therefore, both client and server parts of the RADIUS proxy need to be configured. The attribute from access-request or response message that serves as the key for the cache is configurable. The key configuration is mandatory for enabling the cache. Commonly the key is the MAC address of the UE, which is available in subsequent DHCP request, and used to locate the cache entry. The UE’s MAC address is typically available in the Calling-station-Id attribute (31) in the RADIUS access-request message from the AP. The proxy can be configured for both authentication and accounting. The radius server policies referred by RADIUS proxy are configured under “aaa” context. If caching is enabled in the RADIUS proxy, the subscriber attributes returned in access-accept are cached. These can include 802.1x credentials/keys, IP address or pool, DNS information, default gateway information, retail-service-id, SLA-profile, filter parameters, charging information, session keys (MS-MPPE-RECV-KEY, MS-MPPE-SEND-KEY) and so on. If subsequent DHCP DISCOVER is not received within the configured timeout, the cache entry is removed.
The following output displays a RADIUS proxy configuration.
RADIUS proxy can be configured for load-balancing to multiple authentication and accounting servers. Load-balancing can be round-robin or hash based, and is configured via access-algorithm under RADIUS policy. With round-robin the first RADIUS request is sent to the first server, the second request to the second server and so on. With hash, it is possible to load-balance subscribers across a set of servers. Based on the configured hash key, configured in the RADIUS proxy, it can be ensured that all RADIUS messages for a single subscriber are sent to the same server. The hash key can include any specified standard or vendor-specific RADIUS attribute. An example is calling-station-id which contains subscriber’s MAC address).
If the hash lookup causes the request to be sent to a server that is currently known to be unresponsive, a second hash lookup is performed that only takes the servers into account that are not known to be unresponsive. This is done to maximize the likelihood that all requests will end on the same server. If all configured servers are known to be unresponsive, the RADIUS proxy will fall back to the round-robin algorithm with the starting point determined by the first hash lookup to maximize the chance of getting any response to the request.
The following output displays a RADIUS server and policy configuration for servers referred from the RADIUS proxy.
Local-user-database can be programmed to associate a host match with the RADIUS proxy cache instance. The host-match criterion is configurable, based on a subscriber attribute from the DHCP request.
The following output displays a RADIUS proxy cache lookup configuration.
If caching is enabled in the RADIUS proxy, then the actions on receiving DHCP message for the authenticated client includes the following:
An ESM accounting-start is generated once the ESM host is created on successful authorization of DHCP against cached authentication state, and IP@ allocation is complete. The accounting-start contains information from locally cached 802.1x/EAP authentication such as calling-station-id, called-station-id, NAS-port-id, Subscriber-profile, SLA-profile, NAT port range for subscriber-aware NAT and so on.
If RADIUS proxy is configured as an accounting proxy in addition to authentication proxy, then the RADIUS proxy transparently forwards the accounting messages to the authentication server(s) referred from the RADIUS proxy, and can also load-balance. If caching is enabled, then the proxy can be configured to also track and locally act on the accounting messages, while still transparently forwarding these messages. The possible actions if accounting messages are tracked include the following:
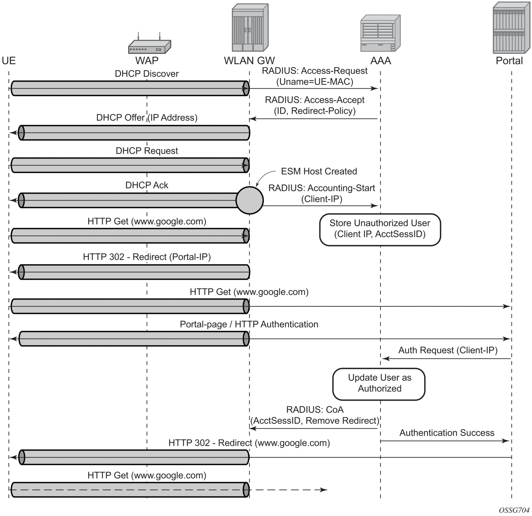
For SSIDs without 802.11i/WPA2-based key exchange and encryption, it is common to authenticate the user by directing user’s HTTP traffic to a portal, where the user is prompted for its credentials, which are verified against a subscriber database. The backend can optionally remember the MAC@ and subscriber credentials for a set period of time such that subsequent logins of the user do not require portal redirection. Some UEs support a client application (aka WISPr client), which automatically posts subscriber credentials on redirect, and parse HTTP success or failure response from the portal sever.
7750 WLAN-GW uses existing http-redirect action in IP filter to trigger redirect port-80 traffic. In case of open SSID, on receiving DHCP DISCOVER, MAC based authentication is performed with the RADIUS server as per configured authentication policy. The SLA-profile returned from RADIUS server in authentication-accept (or the default SLA-profile) contains the filter with http-redirect. Redirect via HTTP 302 message to the UE is triggered from the CPM. Once the user posts its credentials, RADIUS server generates a CoA-request message removing the http-redirect by specifying an SLA-profile without redirect action. If the portal authentication fails, the RADIUS server generates a disconnect-request message to remove the ESM host. In case of wlan-gw tunnel from the AP, the DHCP messages and data are both tunneled to the WLAN-GW. See Figure 168.

The following output displays a portal authentication for open SSIDs configuration example.
It is possible to view the subscriber HTTP redirect statistics by using the show service id id subscriber-hosts statistics command. The statistics are captured per host and supports both IPv4 and IPv6. This command is only supported from CPM5 and up and SR-e platforms.
An application profile can be provided using RADIUS to be used during portal authentication. The WLAN-GW ISA redirects all traffic to a linked AA ISA, where all AA functionality can be used to enable a more extensive portal redirect. The WLAN-GW redirect and filter are completely bypassed, but the UE is kept in a portal authentication state. The UE can subsequently be promoted to DSM or ESM with a CoA as with regular portal functionality. When promoting to DSM, AA will be disabled unless a DSM application profile is provisioned using configuration or RADIUS.
See Application Assurance Support for more information on enabling AA functionality for a WLAN-GW.
The address to the UEs can be assigned via local DHCP server from locally defined pools, or from RADIUS server via local DHCP proxy, or from an external DHCP server. Subscriber-interface and group-interface are configured as part of normal ESM configuration. In case of wlan-gw, the group interface is wlan-gw enabled. Subnets on the subscriber interface are used for the pools from which the DHCP local server assigns addresses to UEs.
The following output displays an address assignment configuration example.
7750 WLAN-GW supports seamless handling for UE mobility, when a UE moves from one AP to another, where the new AP is broadcasting the same SSID, and is anchored on the same WLAN-GW. In case of open SSID, when the UE re-associates with the same SSID on the new AP and already has an IP@ from association with previous AP, the UE can continue to send and receive data. The WLAN-GW learns the association of the UE’s MAC address to the GRE tunnel corresponding to the new AP, and updates its state on the MS-ISA as well as on the CPM. The UE continues to be anchored on the same anchor MS-ISA, thereby avoiding any disruption in ESM functions (SLA enforcement and accounting). State update based on data learning results in fast convergence after mobility and minimal packet loss. The data-triggered mobility can be turned on via configuration. Mobility trigger can be configured to be restricted to special Ethernet IAPP frame (originated by the AP with the source MAC of UE).
For 802.1x/EAP based SSIDs, by default the AP requires re-authentication to learn the new session keys (PMK). 7750 SR as WLAN-GW RADIUS proxy infers mobility from the re-authentication, and updates the ESM host to point to the new AP. The new AP’s IP address is derived from the RADIUS attribute NAS-IP-address. The re-authentication also provides the new session keys to the AP in access-accept RADIUS response. In case the WIFI AP or ACs are capable of PMK key caching or standard 802.11r (or OKC, the opportunistic key caching pre-802.11r), the re-authentication on re-association can be avoided. In this case the UE can continue to send data, and the WLAN-GW can provide fast data-triggered mobility as defined in context of open SSIDs.
The following output provides a mobility anchor configuration example.
With EAP the AAA server can look at the realm from the user credential (IMSI) in authentication request and appropriately provide the service context in retail-service-id, for the ESM host corresponding to the UE.
For open SSID, the decision can be made by the AAA server based on the SSID, as learned by any of the methods described in Authentication.
The SSID is passed to the AAA server in initial MAC based authentication on DHCP DISCOVER. The retail-service-id can be returned in access-accept. This assumes the AP broadcasts unique SSID per retail provider, and inserts it in Option82 as a DHCP relay-agent. As an alternative to SSID in option-82, the AP can insert a unique dot1Q tag per retail provider, before tunneling the Ethernet frame, using single GRE tunnel per AP to the WLAN-GW. 7750 supports configuring a map of dot1Q tags to retail-service-id. Therefore, the determination of the retail provider for the subscriber can be made in the data plane when DHCP is received, and the subscriber state can be created and processed in the right service context.
The following output displays a wholesale configuration example.
Both LSN and L2-aware NAT for WIFI subscribers over wlan-gw tunnels is supported. NAT on WLAN-GW is only supported for locally terminated subscribers and not for GTP tunneled subscribers. NAT can be performed on the same set of ISAs that are used for WLAN-GW functions, by referring to the WLAN-GW ISA group from NAT configuration. Alternatively, dedicated set of ISAs can be used for NAT function by creating and referencing a separate NAT-group. Configuration related to LSN and L2-aware NAT is provided in the 7450 ESS, 7750 SR, and VSR Multiservice Integrated Service Adapter and Extended Services Appliance Guide.
Mirroring traffic for WIFI subscribers to a mediation device, when the subscriber is under legal intercept is supported. The mirroring function is performed on the anchor IOM where the subscriber is anchored. Both Ether and IP-only mirror is supported. With Ether mirror, VLAN tags which are part of internal SAP between ISA and IOM, are included in the mirrored Ethernet frame of the subscriber. IP-only mirror includes the IP header and the payload. Conventional IP-only mirror service can be used with direct p2p or MPLS (for remote mirroring) connection to the mediation device. Routable-encapsulation is also supported. Both IP/UDP encapsulation with optional shim-header for subscriber correlation on the mediation device, and IP/GRE encapsulation is supported with routable-encapsulation of mirrored data. LI can be triggered via CLI, SNMPv3 or RADIUS, as supported with ESM. RADIUS triggered LI can be via LI related VSAs in access-accept or in CoA. The CoA is keyed on accounting-session-id. LI is supported for both local and GTP tunneled subscribers.
Existing LI support with ESM is described in the 7450 ESS, 7750 SR, 7950 XRS, and VSR OAM and Diagnostics Guide.
This feature adds configurable support for learning and reporting the AP’s MAC address (which represents WLAN location of the UE), to the AAA server. Support is also added for triggered interim accounting-updates to report the AP’s MAC@ to the AAA server.
Using location based policy for WIFI subscribers is important. The business logic in AAA could use the location of the subscriber. Therefore, it is important to notify location change of the subscriber to AAA. Standard way to do this is by generating an interim accounting update when the WLAN-GW learns of the location change for a subscriber. The location for a WIFI subscriber can be inferred from MAC@ (preferred) or WAN IP@ of the AP.
For open-SSID, learning about mobility could be data-triggered or IAPP packet triggered. If triggered, interim accounting-update is configured via CLI, then on detecting a location change for the UE, an interim accounting-update is sent immediately to the AAA server with the new AP’s MAC@ (if already known to WLAN-GW). The accounting-update contains NASP-port-id (which contains the AP’s IP@), and circuit-id (from DHCP option-82) which contains AP’s MAC@ and SSID. In case of data-triggered mobility, if the new AP’s MAC@ is not already known to WLAN-GW, a GRE encapsulated ARP packet is generated towards the AP to learn the MAC@ of the AP. The AP is expected to reply with a GRE encapsulated ARP response containing its MAC@. The generation of ARP to learn the AP’s MAC@ is controlled via CLI. The GRE encapsulated ARP packet is shown in Figure 169.

The standard ARP request must be formatted as follows:
The AP must generate a GRE encapsulated ARP response when it receives the GRE encapsulated ARP request for its WAN IP@ (that is used to source tunneled packets). The standard ARP response should be formatted as follows:
For 802.1x/EAP SSID, the location change (mobility) is learned from an interim-accounting update from the AP. The called-station-Id (containing the AP MAC@) is compared against the current stored called-station-Id that the subscriber is associated with. If the called-station-id is different than the received interim accounting update is immediately forwarded to the accounting server, if triggered interim accounting-update is configured via CLI. In previous releases, the interim-update received from the AP is not immediately forwarded by the accounting proxy. Only a regularly scheduled interim-update is sent.
This feature supports configurable inclusion of counters for an ESM host (UE) in triggered interim updates, due to mobility, generated from WLAN-GW. Triggered interim updates provide a way for RADIUS to learn of the current location of the UE (such as AP MAC).
The feature also supports a configurable hold down time to protect against very frequent mobility events. The CPM must communicate with the IOM for each mobility event to obtain the counters. By default, when inclusion of counters is enabled, no hold-down time is imposed on mobility triggered interim updates. If a hold down time is configured, the first mobility event triggers an interim update with counters included and start the hold down timer. As long as the hold down timer has not expired, interim updates due to a mobility event will not be sent.
The inclusion of counters and hold down time are applicable to all access-types (soft-GRE, soft-L2TPv3, L2-AP, SAP, PW-SAP, and so on), and for DHCP, data-triggered, and EAP authentication or re-authentication triggered mobility.
The configuration for counter inclusion subject to optional hold down time is only applicable to ESM. For counters to be included in the mobility-triggered interim updates, the general std-acct-attributes or detailed-acct-attributes in the include-attribute in the radius-accounting-policy must also be enabled. With DSM, counters are always included in mobility-triggered interim updates as long as the isa-radius-policy has inclusion for either or both frame-counters or octet-counters enabled. Unlike ESM, no new WLAN-GW-specific configuration is required for the counter inclusion.
The feature is supported at the maximum ESM host scale.
Following command shows if GRE encapsulated ARP request is enabled.
The WLAN-GW supports 3G/4G interworking based on a per-UE GTP tunnel from WLAN-GW to the mobile packet core (GGSN or P-GW). For more details on the GTP uplink setup, see the GTP section. The bridged WiFi AP connectivity with the WLAN-GW can be WLAN-GW-based (soft-tunnel/l2-ap), or it can be a native Layer 2 (regular group-interface).
The decision to setup a GTP tunnel for a subscriber or locally breakout subscriber’s traffic is AAA based, and received in authentication response. If the traffic is to be tunneled to the PGW or GGSN, the signaling interface or PGW/GGSN interface would be provided via AAA. Absence of these attributes in the authentication response implicitly signifies local-breakout.
Once the EAP authentication completes as described in the section on authentication, the RADIUS proxy caches the authentication response, including any attributes related to GTP signaling. Subsequently DHCP is initiated from the UE. On receiving DHCP DISCOVER, the RADIUS proxy cache is matched to get the AAA parameters related to the UE from the original authentication response. If PGW/GGSN (mobile gateway) IP address is not present in cached authentication, DNS resolution as described in section 1.2 is initiated for the WLAN APN obtained from AAA (in the cache) or for locally configured APN in the service associated with the UE. The DNS resolution provides a set of IP addresses for the mobile gateways. The GTP tunnel setup is attempted to the selected mobile gateway. The IP address provided by PGW/GGSN in the GTP response is returned in DHCP offer to the UE. The WLAN-GW acts as a DHCP to GTP proxy. The WLAN-GW is the default-GW for the UE. Any packets from the UE are then GTP tunneled to the mobile gateway. If the UE requests an IP address (for which it may have an existing lease on one of its interface) via DHCP option 50 in the DHCP request, then WLAN-GW sets the “handover bit” in the GTP session create message, and indicates the requested address in the PDN Address Allocation (PAA) field. This allows the PGW to look for existing session corresponding to the signaled IMSI and APN (with potentially different RAT-Type) and return its existing IP address in session create response. The old session and bearer is deleted by the PGW. The signaling of “handover bit” is supported with S2a and S2b (Release 10.0 and beyond). The IP address cannot be preserved over the Gn interface. The call flow in Figure 173 shows basic GTP setup (with S2a), the output provided on Figure 173 shows IP address preservation across inter-access (WIFI <-> 4G) moves.
DHCP release or lease timeout on WLAN-GW will result in deletion of the GTP tunnel corresponding to the UE. The session or PDP context deactivation from PGW/GGSN will also result in removal of the GTP state for the UE and the corresponding ESM host on WLAN-GW. In this SR OS release, only default bearer (or primary PDP context) for single default APN is handled over WIFI. GTP path-management messages (echo request and reply) are supported. Mandatory IEs are supported in GTP signaling. Hard coded default values are signaled for QoS and charging related IEs. For GTPv2, the bearer is signaled as non-GBR bearer with QCI value of 8, and MBR/GBR values of 0. APN-AMBR default values signaled are 20 Mb/s / 10 Mb/s downstream/upstream. For GTPv1, reliability and priority classes default to “best-effort”, allocation/retention priority defaults to 1, and the default peak-rate corresponds to class 9 (bit-wise 1001) which is slightly over 2 Mb/s. Charging characteristics IE which contains a 16 bit flag defaults to 0. In the future, RADIUS returned values or locally configurable values is signaled in QoS and charging IEs.
The IP address is returned in the create PDP context response or Create session response. The DNS server addresses for the UE are returned in IP control protocol (IPCP) option in a PCO IE in the response. The default gateway address provided to the UE in DHCP is auto-generated algorithmically on the WLAN-GW from the IP address returned by the PGW/GGSN for the UE. The WIFI AP is required to provide a split-horizon function, where there is no local switching on the AP, and all communication to/from any AP is via WLAN-GW. The WLAN-GW implements proxy-ARP and forwards all received traffic from the UE into the GTP tunnel. In the future, the default-GW address to be returned to the UE could be obtained in a PCO from the PGW/GGSN. The GTP-U processing of data packets is done in the IOM.
This feature adds support on WLAN-GW for reporting UE’s WLAN location (TWAN Identifier IE) and cellular location (ULI IE) over S2a interface to PGW and UE’s cellular location (ULI IE) to GGSN (over Gn interface). Location information is useful for charging on PGW/GGSN.
The WLAN location information consists of the TWAN Identifier IE as described in 29 274 V11.6.0 (2013-04) and is sent in GTPv2 “create session request” message. If present, this IE carries BSSID (MAC address of the AP) and the SSID. WLAN-GW learns the AP’s MAC@ from calling-station-id attribute in the RADIUS messages from the AP (both authentication and accounting messages) or from circuit-id in DHCP DISCOVER or REQUEST messages. In this release, the IE is only sent at session creation time. Therefore, it reports location on initial attach, on handover from LTE to WIFI, and on AP mobility across WLAN-GWs. Mobility across APs anchored on the same WLAN-GW does not result in location update. 3GPP release 11 does not define location update mechanism for S2a.
By default, location is not reported. It can be enabled with CLI.
The “User Location Info” IE is included in “Create Session Request and is described in 3GPP TS 29.274 version 8.1.1 Release 8. The encoding for individual location identifiers (CGI, SAI, RAI, TAI, and ECGI) is also defined in the same reference (as shown in Figure 170).

The AP’s MAC@ and IP@ are provided to AAA server in RADIUS messages during EAP authentication and accounting. If AAA provides the cellular location (corresponding to this AP) in 3GPP attribute 3GPP-User-Location-Info in access-accept, and location reporting is enabled via CLI. The ULI IE is included in GTPv2 “create session request”. The 3GPP-User-Location-Info attribute is described in 3GPP TS 29.061 v9.3.0.
The “User Location Info” IE (as shown in Figure 171) can be included in create-pdp-context message as described in 3GPP TS 29.060 V10.1.0. The geographic location type field describes the type of location included in the “Geographic Location” field that follows. The location can be CGI (cell global identification), SAI (service area identity), or RAI (routing area identity). The formats for these location identifiers are defined in the same reference 3GPP TS 29.060 V10.1.0.

AP MAC address and SSID is reported to AAA (including changes on mobility). AAA can then specify the ULI IE contents based on static mapping of AP’s MAC address to one of the cellular location types (CGI, SAI or RAI). AAA should provide the cellular location in 3GPP attribute 3GPP-User-Location-Info (below) in access-accept. The attribute is described in 3GPP TS 29.061 v9.3.0.
In case a UE moves to a different WLAN-GW, UE is authenticated based on data-trigger. In this case, the AAA server can provide the WLAN location (AP’s MAC@ and SSID) in called-station-ID attribute and cellular location in 3GPP-User-Location-Info attribute. The WLAN location is then encoded in TWAN identifier in “create session request” message, and the cellular location is encoded in the ULI IE.
The following command shows state of location reporting (enabled/disabled).
“Migrant users” are UEs that connect to an SSID, but move out of the range of the access-point before initiating or completing authentication. For open-SSIDs, a migrant user may stay in the range of the access-point just enough to get a DHCP lease from the WLAN-GW. In real WIFI deployments with portal authentication, it has been observed that a large percentage of users are migrant, such as get a DHCP lease but do not initiate or complete authentication. Prior to this feature, an ESM host is created when DHCP completes. This results in consumption of resources on both CPM and IOM, limiting the ESM scale and performance for fully authenticated active users. This feature adds support to only create an ESM host after a user has been fully authenticated, either via web portal or with a AAA server based on completing EAP exchange. In addition, with this feature L2-aware NAPT is enabled on the ISA, such that each UE gets the same shared configured inside IP@ from the ISA via DHCP. Until a user is authenticated, forwarding of user traffic is constrained (via policy) to only access DNS and portal servers. Each user is allocated a small number of configured NAT outside ports to minimize public IP address consumption for unauthenticated users. Once the user is successfully authenticated, as indicated via a RADIUS COA on successful portal authentication, an ESM host is created, and the L2-aware NAT is applied via a normal per-subscriber NAT policy. The inside IP address of the user does not change. The outside IP pool used is as per the NAT policy, and the L2-aware NAT could be 1:1 or NAPT with larger number of outside ports than in the un-authenticated phase. If a user is already pre-authenticated (for example, if RADIUS server remembers the MAC@ of the UE from previous successful portal authentication), then the initial access-accept from RADIUS will trigger the creation of the ESM host.
Migrant user support is only applicable to EAP based closed SSIDs when RADIUS-proxy is not enabled on WLAN-GW. This is described in Migrant User Support with EAP Authentication.
Based on DHCP and L2 NAT configuration on the ISA, IP address is assigned to the user via DHCP. A different DHCP lease-time can be configured for an unauthenticated user and an authenticated user for which an ESM host has been created. DHCP return options, for example, DNS and NBNS server addresses can be configured. This configuration can be per wlan-gw group interface or per VLAN range (where a VLAN tag corresponds to an SSID). After the DHCP ACK is sent back to the UE from the ISA, the UE is created on the ISA in “migrant (or unauthenticated) state”. ARP requests coming from the UE in migrant state is responded to from the ISA. The authentication to RADIUS is triggered on receiving first L3 data-packet as opposed to on DHCP DISCOVER.
The authentication is initiated from RADIUS client on the ISA anchoring the user, based on an isa-radius-policy (configured under aaa) and specified on the wlan-gw group-interface. The initial access-accept from RADIUS can indicate if a user needs to be portal authenticated or is a pre-authenticated user. The indication is based on inclusion of a “redirect policy” applicable to the user, in a VSA (Alc-Wlan-Portal-Redirect, type = string). The access-accept can also include a redirect URL VSA (Alc-Wlan-Portal-Url, type = string) for the user. An empty Alc-Wlan-Portal_redirect VSA forces the use of locally configured redirect policy. Also, if neither of the above two VSAs are included, then this indicates a “pre-authenticated user”, and an ESM host is created for the subscriber with subscriber-profile and other subscriber configuration from access-accept, and from here normal ESM based forwarding occurs for the subscriber.
However, if a user needs portal authentication (as indicated in access-accept), then while the user is pending authentication, forwarding is restricted to DNS and portal servers via the redirect policy. The redirect policy is an IP ACL that restricts forwarding based on IP destination, destination port, and protocol, and also specifies http-redirect for http traffic that does not match any of the forwarding rules. The URL for re-direct is configured in the redirect policy or can be provided in authentication-accept. A maximum of 16 redirect policies can be created in the system, with a maximum of 64 forward rules across all redirect policies. During this “authentication pending” phase all forwarded traffic is subjected to L2-aware NAT on the ISA. The NAT policy to use for these users can be configured on the wlan-gw interface or per VLAN range under the wlan-gw interface. After an access-accept has been received from RADIUS for such a user, the next http packet triggers a redirect function from the ISA, and an http 302 is sent to the client. The redirect can be configured to append original-URL, subscriber’s MAC address and IP address to the redirect URL sent back in http 302. The client presents its credentials to the portal and once it is successfully authenticated, a COA is generated from the RADIUS server (triggered by the portal). The COA message triggers creation of an ESM host with the subscriber configuration contained in the COA such as subscriber-profile, SLA-profile, NAT-profile and application-profile. From this point normal ESM based forwarding occurs for the subscriber.
See, Migrant User NAT Configuration for configuration information related to migrant users.
Migrant user support can only be used for closed SSIDs when there is no RADIUS-proxy configured on WLAN-GW. If no RADIUS proxy is configured, then initial RADIUS request carrying EAP from the AP is normally forwarded to a RADIUS server. The RADIUS exchange is between AP and the AAA server, and no information from EAP authentication is cached on the WLAN-GW. The subsequent DHCP DISCOVER after successful EAP authentication is received on the ISA. However, for subscriber that needs to be GTP tunneled to PGW/GGSN, the DHCP is forwarded to the CPM, where it triggers a RADIUS authorization. RADIUS correlates the MAC address with calling-station-id from EAP authentication for the user. GTP tunnel initiation, and ESM host creation then follows after receiving an access-accept. However, for a “local-breakout” subscriber DHCP and L2-aware NAT is handled on the ISA (as in the case for migrant users with portal based authentication). Shared inside IP address can be handed out to each subscriber. The first L3 packet triggers MAC address based RADIUS authorization from the ISA. RADIUS server can correlate the EAP authentication with the MAC address of the user and send an access-accept. This triggers ESM host creation as normal.
For closed SSIDs with EAP authentication, if a RADIUS proxy function is configured on WLAN-GW, then the initial EAP authentication from the AP is processed by the RADIUS-proxy on the CPM, and is forwarded to the RADIUS server based on configured authentication policy. Based on authentication response, ESM host creation with local DHCP address assignment or GTP tunnel initiation proceeds as usual.
With data-triggered-ue-creation configured under wlan-gw group interface or per VLAN range (such as, per one or more SSIDs), the first UDP or TCP packet received on WLAN-GW ISA from an unknown subscriber (with no prior state, such as an unknown MAC address) will trigger RADIUS authentication from the ISA. The authentication is based on configured isa-radius-policy (under aaa context). If RADIUS authentication succeeds, then ESM host is created from the CPM. The ESM host can get deleted based on idle-timeout. Data-triggered authentication and subscriber creation enables stateless inter WLAN-GW redundancy, as shown in Figure 172. If the AP is configured with a backup WLAN-GW address (or FQDN), it can tunnel subscriber traffic to the backup WLAN-GW, when it detects failure of the primary WLAN-GW (based on periodic liveness detection). With “data-triggered-ue-creation” configured, the first data packet results in authentication and ESM host creation on the backup WLAN-GW. If the subscriber had obtained an IP address via DHCP with L2-aware NAT on the primary WLAN-GW, it can retain it with L2 aware NAT on the backup WLAN-GW. The NAT outside pool for the subscriber changes on the backup WLAN-GW based on local configuration. For a subscriber that needs to be anchored on GGSN/PGW (as indicated via RADIUS access-accept), RADIUS server returns the IP address of PGW/GGSN where the UE was anchored before the switch-over. GTP tunnel is then signaled with “handover indication” set. The PGW/GGSN must return the requested IP address of the UE, which is the address with which the UE originated data packet that triggered authentication.
The same data-triggered authentication and subscriber creation is also used to support inter WLAN-GW mobility, such as when a UE moves form one AP to another AP such that the new AP is anchored on a different WLAN-GW. This is shown in Figure 172.


The following output displays the configuration for migrant user support and “data-triggered” subscriber creation.
Migrant User NAT Configuration
With this feature, once the UE is successfully authenticated (portal, auto-signed-in, or EAP), the corresponding subscriber can be created on the anchor ISA, and both control plane and forwarding plane for the subscriber are handled on the ISA. This mode of subscriber management is henceforth referred to as Distributed Subscriber Management (DSM).
Prior to this feature, only ESM is supported for WLAN UEs, where the ESM host state is created on the IOM/IMMs from the CPM (triggered by the ISA on successful authentication). With ESM, the initial DHCP process and authentication could be triggered from the ISA (based on a per VLAN-range configuration for DHCP) under the group-interface with of type wlangw. However, control plane operations after the ESM host creation (such as accounting and DHCP renews) are handled on the CPM.
With DSM, in addition to initial DHCP and authentication, once the subscriber state exists on the anchor ISA, accounting and DHCP renews are also handled from the anchor ISA for the UE. This allows a higher UE scale and better control plane performance (including DHCP transactions per second, rate of authentications, and web redirects) due to load-balancing amongst set of ISAs in the WLAN-GW group. With DSM, the UE data-plane functions (such as per UE IP filtering, ingress/egress policing, legal intercept, per UE counters, and web-redirect) are performed on the ISA.
The decision to create an authenticated UE as an ESM or DSM UE can be controlled from RADIUS via inclusion of Alc-Wlan-Ue-Creation-Type VSA. The VSA can be included in access-accept for a UE that is auto-signed-in (for example, it does not need web redirect to portal), or in a COA message triggered to remove web redirect for a UE after successful portal authentication. The VSA is described in the 7750 SR and VSR RADIUS Attributes Reference Guide. If Alc-Wlan-Ue-Creation-Type is not present in access-accept (for auto-signed UE) or in the COA message (for UE creation of portal authenticated UE), then the UE is created as an ESM host. In this release DSM is not supported for UEs which require a GTP host. If Alc-Wlan-Ue-Creation-Type indicates a DSM UE then any IPv6 or GTP related parameters in access-accept or COA is ignored, and the UE is created as a DSM host. Alc-Wlan-Ue-Creation-Type cannot be changed mid-session via COA. A COA containing Alc-Wlan-Ue-Creation-Type for an existing UE does not result in any change of state, and is NACK’ed.
Based on DHCP and L2 NAT configuration on the ISA, the configured IP address (l2-aware-ip-address configured under vlan-tag-ranges range start vlan-id end vlan-id or vlan-tag-ranges range default) is assigned to the user via DHCP. A different DHCP lease-time can be configured for an un-authenticated and an authenticated user for which an ESM or DSM host has been created. DHCP return options, for example, DNS and NBNS server addresses can be configured. This configuration can be per soft-wlan-gw group interface (by explicitly configuring it under vlan-tag-ranges range default), or per VLAN range (where a VLAN tag corresponds to an SSID). By default, for open SSIDs, DHCP DORA is completed, and authentication request is sent to AAA server only on reception of the first Layer 3 packet. However, with a authenticate-on-dhcp command configured under vlan-tag-ranges range default (default or specific range), authentication can be triggered on received DHCP DISCOVER or REQUEST when no UE state is present. If UE anchoring on GGSN/PGW is required, then authenticate-on-dhcp must be enabled, because the decision to setup GTP tunnel (in which case the IP@ for the UE comes from the GGSN/PGW) is based on RADIUS response.
In order to support unique inside IP addresses, the ISA Pool Manager can be used. Pools are allocated to each ISA in large blocks, requiring an IPv4 subnet with prefix-length 16. From this prefix, the subnet address (x.x.0.0), broadcast address (x.x.255.255), and gateway address (x.x.0.1) are reserved and not allocated to UEs, reducing the total number of available addresses by three. NAT pools are only available in non-retailer subscriber interfaces. Any retail service ID derived from configuration or AAA is only used for IPv6 pool selection and is ignored for IPv4 NAT pools. Forwarding in a different VRF can be achieved by selecting a different NAT policy and outside VRF.
The authentication is initiated from RADIUS client on the ISA anchoring the user, based on an isa-radius-policy (configured under aaa) and specified on the wlan-gw group-interface. This support exists in prior releases and is described in Authentication and Forwarding. The auth-policy can contain up to ten servers, five of which can be for authentication and all ten can be COA servers.
In order to generate accounting updates for DSM UEs, an accounting policy (type isa-radius-policy) must be configured under the aaa node and specified under vlan-range (default or specific range) on the wlan-gw interface. Accounting for DSM UEs includes accounting-start, accounting-stop and interim-updates. Interim-update interval is configurable under vlan-range on wlan-gw interface. The user-name format to be included in RADIUS messages is configurable in the auth-policy and accounting-policy via the user-name-format command. By default, the user-name contains the UE MAC address, but can be configured to include the UEs MAC address and IP address, or circuit-id or DHCP vendor options. If authenticate-on-dhcp is enabled, then the IP address for the UE is not known prior to authentication, and, if the user-name is configured to contain both MAC and IP address, then only the MAC address is included.
The accounting-policy can be configured with attributes to be included in the accounting messages. The details of the attributes are covered in the 7750 SR and VSR RADIUS Attributes Reference Guide. The attributes are included here for reference.
The isa-radius-policy for auth/COA and accounting specifies the server selection method for the servers specified in the policy with respect to load-balancing and failure of one or more servers. The three methods implemented include:
If a response is not received for a RADIUS message from a particular server for a configurable timeout value (per server), and the time elapsed because the last packet received from this RADIUS server is longer than this configured timeout value, then the server is deemed to be down. Periodically an accounting-on message is sent to a server that is marked as down, to probe if it has become responsive. If a response is received then the server is marked as up.
NAT on the anchor ISA is required for forwarding of traffic to/from a DSM UE. There is no UE state in the IOM/IMM for a DSM UE. The downstream forwarding is based on FDB lookup that should match a route corresponding to the NAT outside pool, and get the downstream traffic to the right anchor ISA, where NAT is performed for the UE. The inside IP address assigned to the UE is the configured l2-aware-ip-address on the vlan-range (default or specific range) under wlan-gw interface. Therefore every UE corresponding to the default or specific vlan-range will get the same inside IP@. The NAT is L2-aware, and uses UE MAC to de-multiplex.
Filtering based on protocol, destination IP, destination port or any combination is supported for traffic to and from the UE. The match entries and corresponding actions can be specified within the isa-filter which can be created in the config>subscr-mgmt context. The filter can be associated with a vlan-range (default or specific vlan-range) on wlan-gw interface, in which case all subscribers associated with the vlan-range is associated with an instance of this filter.
The supported filter actions include drop and forward. The first match will cause corresponding action to be executed and no further match entries is executed. In case there is no match or no action configured for a match, configurable default action for the filter is executed. The filter can be overridden on a per UE basis via RADIUS access-accept or COA. The new VSA Alc-Wlan-Dsm-Ip-Filter is defined for specifying the per UE filter from RADIUS. The VSA is defined in the RADIUS guide.
DSM ISA filters allow for the specification of an HTTP Redirect action. Valid HTTP Request flows matching the entry are redirected using the specified URL. All other packets are dropped. The URL can be overridden by AAA authentication on a per UE basis, but this override applies to all redirect entries. The URL supports the $MAC, $IP, and $URL substitution variables.
The Basic filter-based HTTP Redirect action can be combined with one-time redirect, where filter behavior has precedence. Traffic matching an entry with an http-redirect action is redirected using the specified URL. Traffic matching an entry with a forward action is redirected using the one-time URL and resets the one-time redirect override. One-time redirect is mutually exclusive with a dynamic URL override for filter-based redirection.
Per UE policing for both ingress and egress direction is supported. Policers can be created in the config>subscr-mgmt>isa-policer context. The policers can be of type single-bucket (PIR) bandwidth limiting or dual-bucket (PIR and CIR) bandwidth limiting. Only policer action supported as permit-deny, non-conforming traffic is dropped, as opposed to marked out-of-profile. The administrative peak and committed rates and peak and committed burst sizes are configurable. For single-bucket bandwidth policers, CIR and CBS are not applicable, and only PIR and MBS are configurable.
The policers can be associated with a vlan-range (default or specific vlan-range) on wlan-gw interface, in which case all subscribers associated with the vlan-range is associated with an instance of these policers. These ingress and egress policers can be overridden on per UE basis via RADIUS access-accept or COA. The new VSAs Alc-Wlan-Dsm-Ingress-Policer and Alc-Wlan-Dsm-Egress-Policer are defined for specifying the per UE policers from RADIUS. The VSAs are defined in the 7750 SR-OS RADIUS Attributes Reference Guide. If the policers specified in access-accept are not found the message is dropped. If the policers specified in COA are not found, a NACK is sent back.
LI can be triggered for a DSM UE LI via CLI or RADIUS, and is performed post-NAT. Only routable encaps (IP/UDP/LI-shim) and IP-only mirror-dest are supported. A maximum of 2K DSM UEs per-chassis can be under LI simultaneously. LI mirror dest (service in which mirrored packets are injected) along with other required mirror information (mirror-dest type, encapsulation-type, ip-udp-shim, and encapsulation information, IP and UDP header information) is configurable. A DSM UE identified by its MAC address can be associated with the mirror destination (service in which mirrored packets for the host are injected) via the li-source command. For routable encapsulation (IP/UDP/LI-Shim), the session-id and transaction-id to be inserted in the LI-Shim are configured under li-source.
LI can be enabled or disabled from RADIUS via inclusion of the Alc-LI-Action VSA in access-accept or COA. The Alc-LI-Destination VSA is required to indicate the mirror-dest service that the DSM UE under LI is associated with. The Intercept-Id and Session-Id for a DSM UE can be provided from RADIUS access-accept or COA via inclusion of Alc-LI-Intercept-Id and Alc-LI-Session-Id VSAs. These LI related VSAs are described in the 7750 SR and VSR RADIUS Attributes Reference Guide.
Information for a particular li-source, and its associated mirror-dest can be shown via CLI.
Similar to data-triggered UE creation with ESM, a DSM UE can also be created based on data-triggered authentication discussed in Data Triggered Subscriber Creation. The decision to create ESM versus DSM UE is based on the value of RADIUS VSA Alc-Wlan-Ue-Creation-Type present in the access-accept message. The data-triggered authentication and UE creation if configured provides for WLAN-GW IOM redundancy. The DSM UE is created on the standby ISA based on successful data-triggered authentication. Also, inter-chassis redundancy is supported for DSM UE based on data-triggered authentication, and is identical to ESM (as described in Data Triggered Subscriber Creation).
The per UE idle-timeout value can be provided in RADIUS access-accept or COA for a DSM UE in standard Idle-Timeout attribute. The minimum idle-timeout allowed is 150 seconds. The idle-timeout is enforced on the ISA for a DSM UE. If there is no data to/from a UE for up to idle-timeout value, the UE is removed and accounting-stop is sent. Subsequently, if a UE re-associates and connects to an open SSID on an AP, and has an IP address with a valid lease, then the first data packet from the UE triggers authentication. Successful authentication results in creation of DSM UE.
To improve idle-timeout behavior an optional SHCV check can be performed after idle-timeout expires. This check verifies connectivity to all of the DHCP, DHCPv6 and /128 SLAAC addresses using ARP and/or NDP. While the check is performed for every address, the result is applied to the whole UE. The UE is only deleted when verification of all addresses fails. When at least one connectivity verification succeeds the UE and all of the allocated addresses are kept and the idle-timeout process is restarted.
The per UE session timeout value can be provided in RADIUS access-accept or COA in standard Session-Timeout attribute. The value is interpreted as an absolute value, and the UE is unconditionally deleted regardless of activity. The minimum allowed value for session-timeout is 300 seconds.
The following shows the command usage to dump information on UE under LI (only allowed to users with LI privilege).
To support allocations of unique IP addresses each ISA is assigned pools from a centralized pool manager on the CPM. The ISA can subsequently assign addresses from these pools to UEs, but this state is not synchronized back to the CPM. Different applications have different pools, for example, SLAAC and DHCPv6 IA_NA cannot share a single pool. To support Wholesale/Retail scenarios a pool-manager can be configured per subscriber interface.
The allocation of additional pools and freeing up unused pools is based on configurable high and low watermarks. When the usage level of all pools combined on an ISA reaches the high watermark, a new pool is allocated. When the usage level of a single pool reaches zero and the usage level of the other pools combined is below the low watermark, this pool is freed.
With redundancy, the pool manager signals the pools that were allocated to the failed ISA back to the new active ISA. These pools can no longer be used to allocate new addresses because allocations are lost. However, these can still be used to forward traffic based on data-triggered UE creation. This is supported both for IOM redundancy and Active/Standby WLAN-GW redundancy. The new active ISA also receives new pools that it can use for new allocations.
The Pool Manager uses DHCPv6 Prefix Delegation to allocate pools to the ISAs. Each ISA is represented by a separate DHCPv6 Client ID. These clients request fixed prefix sizes to accommodate up to 64K UEs. With Active/Standby redundancy the Pool Manager uses a DHCPv6 Lease Query Message to retrieve the prefixes that were allocated to the failed WLAN-GW. In order to identify the correct PD leases in the DHCPv6 server, a configurable virtual-chassis-name is added to the DHCPv6 client-id, this value should be identical on both WLAN-GWs and unique otherwise. The Pool Manager will always send out a DHCPv6 Relay message and supports up to eight DHCPv6 servers.
IPv4 pools are supported by encoding an IPv4 subnet into an IPv6 prefix. The least significant 32 bits of the prefix are treated as an IPv4 address and the allocated prefix-length is subtracted with 96 to obtain an IPv4 prefix length. It is recommended to use the special IPv6 prefix “::ffff:/96” to provision these pools.
DHCPv6 and SLAAC support can be configured per VLAN range. Authentication can be triggered by a Router Solicit, DHCPv6 or DHCP packet but will only be triggered once per UE. Each UE can be assigned a unique DHCPv6 IA_NA address (/128) or SLAAC prefix (/64) from the ISA pools. The IPv6 pools are installed by the centralized pool manager. SLAAC privacy extensions are supported and up to three /128 SLAAC addresses can be learned via either Duplicate Address Detection or upstream data. Wholesale/retail is supported (IPv6 only) both via RADIUS and per vlan-range CLI, the applicable pool is selected from the retailer service. ESM and DSM IPv6 are not supported in the same vlan-range context.
Configuration of other DHCPv6/SLAAC parameters, such as server DUID and RA flags is taken from the wlan-gw group-interface configuration. For DSM only the configuration of the wlan-gw group-interface applies, the retailer interface cannot override this configuration.
A subset of DHCPv6 options retrieved by the pool-manager in the PD process is reflected in DHCPv6 towards the client. For IA_NA leases these are included in the associated DHCPv6 messages. For SLAAC allocations, the DNS option can be reflected in the Router Advertisement and all options can also be reflected in a stateless DHCPv6 Information Reply message.
When using a captive portal, different valid/preferred lifetimes can be configured for authenticated and un-authenticated UEs. The DHCPv6 lease time is equal to the applied valid-lifetime and can be extended via the regular renew process. SLAAC lifetime is equal to the applied valid-lifetime and is extended when sending an RA including the SLAAC prefix. To avoid infinite SLAAC allocations, when sending an unsolicited RA, SHCV is performed for all learned /128 addresses. If SHCV fails for all addresses, the unsolicited RA will not contain the SLAAC prefix and the SLAAC lifetime will not be extended.
In redundancy scenarios the new active ISA will migrate the leases in the old pools as soon as possible to a lease in the new pools. For SLAAC this is done by sending an unsolicited RA to deprecate the old prefix (lifetimes 0) and include a new prefix. For DHCPv6 this is done during the first Renew, that will again deprecate the old address (lifetimes 0) and include a new address in the same IA.
To support Application Assurance (AA) with DSM, an AA group needs to be linked to a WLAN-GW group. By default, every ISA configured in the WLAN-GW, including standby ISAs, requires a counterpart in the AA group. In case AA is only required for a subset of UEs, an oversubscription factor can be configured. With an oversubscription factor of N, each AA ISA can serve up to N WLAN GW ISAs, including standby ISAs.
When oversubscription is used, the maximum number of AA-enabled UEs per WLAN-GW ISA is the maximum number of UEs for that ISA divided by the oversubscription factor.
AA is enabled per-UE by provisioning an application profile to the UE. A default profile can be provisioned under a vlan-range, or a specific profile can be signaled using RADIUS.
When an ISA AA fails, the corresponding BB ISAs continue to forward traffic without AA functionality. After the AA ISA recovers, AA is enabled again for those UEs.
For more information on how to configure AA, refer to the 7450 ESS, 7750 SR, and VSR Multiservice Integrated Service Adapter and Extended Services Appliance Guide.
Call trace is supported for use on the ISA and the CPM. WLAN-GW-specific commands apply only to ISA tracing. To enable tracing on the CPM, IPoE session commands must be used without a SAP, circuit ID, or remote ID.
See Call Trace in the Triple Play Enhanced Subscriber Management chapter for more information.
The distributed RADIUS proxy acts just like the regular RADIUS proxy but runs on an ISA and is designed for high scale and high performance. It can handle a high number of RADIUS transactions; therefore it is able to keep up with EAP authentications that consists of many RADIUS transactions (EAP-PEAP) and all the accounting messages sent by an Access Point for a particular UE. The distributed RADIUS proxy is designed to handle the scale and performance of Distributed Subscriber Management (DSM) but can also be used as a performance improvement for Enhanced Subscriber Management (ESM). All common server-selection mechanisms are supported (direct, round-robin, hash-based) and both IPv4 and IPv6 RADIUS clients can communicate with the proxy. Important differences with the CPM based proxy are no IPv6 support towards the RADIUS server and no python support on any of the interfaces.
The distributed proxy also supports caching an access-accept to aid authentication of Layer 3 setup (DHCP/SLAAC/DHCPv6). After UE creation the cache supports tracking of both accounting and authentication messages. Contrary to the CPM-based RADIUS proxy the key used in the cache is always the calling-station-id attribute and it is expected to contain the UE MAC address, as specified in RFC 3580, IEEE 802.1X Remote Authentication Dial In User Service (RADIUS) Usage Guidelines. Accounting-on and accounting-off messages are not supported. The RADIUS proxy cache works with both ESM and DSM UEs.
For caching to work, the distributed proxy makes sure that all packets are routed via the anchor ISA tied to the UE. An AP will send a RADIUS packet to the radius-proxy IP address shared by all ISAs, the WLAN-GW will forward the packet to a distributor ISA based on the source IP address of the radius packet. That ISA then looks for the calling-station-id and forwards the packet to the correct anchor-isa to handle proxy functionality and caching. If no calling-station-id is found (such as acct-on/acct-off), the packet is always forwarded to a fixed ISA that is chosen at startup. The chosen ISA will forward the packet with a per-ISA IP as source-ip, this source-ip is assigned at startup from the range configured under configure>aaa>isa-radius-policy policy-name. From server to client the packet is sent back to that IP address and therefore immediately arrives at the correct anchor ISA, which subsequently forwards the packet straight to the AP without an additional ISA pass through.

The following is a distributed proxy configuration example.
For ESM support authenticate-on-dhcp must be enabled under configure>service>vprn|ies svc>subscriber-interface sub-if>group-interface grp-if>wlan-gw vlan-tag-ranges range start start end end. When receiving DHCPv4 the ISA will send the DHCP message and the cached access-accept to the CPM which will further process the setup sequence. On the CPM a regular radius authentication policy should be picked up for the UE either through configuration on the group-interface or via the LUDB. Typically this policy will reflect the ISA-policy. This policy is used as a context to store the access-accept on the CPM for 10s.
IPv6 hosts are supported but can only be authenticated after DHCPv4 has triggered the promote from ISA to CPM. When IPoE linking is enabled a SLAAC host is created together with the DHCPv4 host as usual. If an additional IPv6 host would arrive after the 10s timeout, a regular RADIUS authentication is started from the CPM using the previously mentioned RADIUS policy.
When tracking is enabled, the radius messages are handled on the ISA and specific tracking actions (mobility, delete) are sent directly to the CPM.
For DSM support the radius-proxy cache is directly tied to the UE record on the anchor ISA and is automatically used during UE creation. Tracking immediately executes the associated actions (mobility, timed host-delete) on the UE record. If a cached accept would time out before DHCP is received, a regular RADIUS authentication is used using the configuration under configure>service>vprn|ies svc>subscriber-interface sub-if>group-interface grp-if>wlan-gw vlan-tag-ranges range start start end end>authentication.
The distributed RADIUS proxy optionally allows inclusion of the Alc-WLAN-SSID-VLAN attribute in an Access-Accept message. When this attribute is received, any subsequent traffic, including control plane traffic, must match the VLAN or VLAN-range, otherwise it is dropped. When an Access-Accept message with this attribute is received for a UE, one of the following scenarios may occur.
The DRP checks on the exact VLAN or VLAN range based on configuration of inter-VLAN mobility. When inter-VLAN mobility is enabled, it is assumed that an SSID maps to a VLAN range instead of a single VLAN, and all comparisons are adapted accordingly. Additionally, when receiving an Access-Accept message for a UE with a different VLAN in the same VLAN range, the UE starts using the new VLAN to send downstream traffic.
This is recommended for deployment models where there are multiple SSIDs. Without specifying the VLAN, every authentication for a UE would be considered as a re-authentication for the same SSID and would make no changes to the WLAN-GW state. After authentication, the UE would send control-plane messages on the new SSID with a different VLAN or VLAN-range. The WLAN-GW would see this as a non-seamless change and trigger SHCV to remove the UE. Only after the UE is removed would control-plane traffic on the new VLAN or VLAN-range succeed, and it would also require an additional authentication trigger.
The following commands will display all statistics related to the radius-proxy, both for communication towards the client and for communication towards the server.
show router router-id radius-proxy-server server-name statistics
clear router router-id radius-proxy-server server-name statistics
Example output:
The following RADIUS proxy messages sent to the server using this policy will also be counted here.
show aaa isa-radius-policy policy-name
clear aaa isa-radius-policy policy-name statistics
Example output:
This feature provides support for 1:1 inter WLAN-GW active-backup redundancy. The failure detection and switchover mechanism is contained in WLAN-GWs, and there is no dependency on the AP to detect failure of WLAN-GW and switch traffic to tunnel endpoint on a different WLAN-GW. There is also no dependency on NAT or a particular flavor of NAT on WLAN-GW. If local DHCP servers are used for address allocation, then DHCP leases in the server are synchronized to the backup WLAN-GW via MCS. However, ESM state for the UE is created on the backup WLAN-GW based on data-triggered authentication after switchover. The granularity of switchover is subscriber-interface. Both WLAN-GWs are required to be configured with the same tunnel endpoint address. Also, the subscriber interfaces on both WLAN-GW must be configured with the same subnets. Only the WLAN-GW that is deemed as active announces the tunnel endpoint address in routing towards the APs.
Active-backup decision is based on monitor and export route concept (same as what is used with NAT redundancy). Monitor and export routes are configured on the subscriber-interface on both WLAN-GWs. These should be complementary with respect to the ones on the other WLAN-GW. When WLAN-GW group goes up operationally, check is made in the FDB for presence of monitor route (which is the route exported by the other WLAN-GW). If it is not found, then the WLAN-GW assumes active state with respect to ownership of the tunnel end-point address, and the tunnel end-point address is announced in IGP towards the AP (subject to configured IGP and routing policy). The active WLAN-GW also announces the aggregate subscriber subnets upstream in routing. When WLAN-GW group comes up operationally, and detects the monitor route in the FDB, it assumes standby state with respect to the tunnel endpoint address. It does not announce the tunnel endpoint or the subscriber subnets in routing.
Each WLAN-GW will need to track the monitor route in the FDB. If the monitor route is no longer in the FDB, and the WLAN-GW is in standby state, it will transition to active, and announce the tunnel end-point towards APs, and subscriber subnets upstream. This will draw the traffic from the AP to the backup WLAN-GW. Redundancy is non-revertive. The monitor and export routes are configured on the subscriber-interface.
If the number of operationally up WLAN-GW IOMs in wlan-gw group drops below the number of active IOMs configured, the WLAN-GW group is brought down (based on the oper-down-on-group-degrade command under the WLAN-GW interface), and switchover procedures for the subscriber-interface are triggered (export route, tunnel endpoint address and subscriber subnets are withdrawn from routing).
The switchover can also be triggered administratively on per subscriber-interface basis using the tools perform command.
1:1 redundancy provided with this feature only handles complete failure of WLAN-GW (either due to chassis reboot or due to number of operational WLAN-GW IOMs in WLAN-GW group falling below the number of active WLAN-GW IOMs, which will operationally bring down the WLAN-GW group, and trigger switchover). For any partial failures (port, MDA or IOM failure), it is assumed there is network level redundancy, such that the soft-GRE tunnel is re-routed to the primary WLAN-GW. This ensures there is only one active WLAN-GW owning the subnets defined on the two WLAN-GWs (that is, allows local/local subnets). The DHCP server(s) state is synchronized between the two WLAN-GWs using MCS.
Supported access includes:
Unnumbered case should work both in relay and proxy scenarios. IPv6 is not supported in this release (as we don’t support data-triggered auth and subscriber creation for IPv6). Therefore, DHCPv6 server synchronization is not applicable. Also, IPv4 address from LUDB is not supported in this release (as data-triggered authentication against LUDB is not supported).
When standby WLAN-GW transitions to active state, and receives data on the anchor ISA there will not be any UE state on the anchor ISA. Data-triggered authentication Data Triggered Subscriber Creation is used to create the subscriber. In order to infer how the UE originally obtained the IP@ (DHCP relay versus proxy, such as AAA or GTP), the following holds:
If authentication indicates GTP for the subscriber, then create-session-request is signaled with Handover indication. However, for dual-sack subscriber over soft-GRE, if AAA returns the SLAAC prefix in access-accept (in response to IPv4 data-triggered auth), and linking is configured, RA message is sent (unicast to client’s MAC@), and a SLAAC host is created.
Existing stateless redundancy, described in Data Triggered Subscriber Creation, is enhanced to support WLAN-GW based failure detection and switchover based on monitor and export route mechanism described above. The AP is not required to be configured with different tunnel endpoint addresses for active and standby WLAN-GWs. Single tunnel endpoint address is configured on the APs. The tunnel endpoint address is only announced in routing by the primary WLAN-GW as described in the section above. This form of redundancy as described in Data Triggered Subscriber Creation, required L2-aware NAT. After failure, the subscriber on the standby WLAN-GW that transitions to primary is based on data-triggered authentication. This is supported for both ESM and DSM.
Existing AP controlled redundancy, described in Data Triggered Subscriber Creation, is enhanced to trigger switchover on primary WLAN-GW if the number of WLAN-GW IOMs in the WLAN-GW group fall below number of active WLAN-GW IOMs. Based on a configuration configure>service>vprn|ies svc>subscriber-interface sub-if>group-interface grp-if>wlan-gw command, the WLAN-GW group is operationally brought down if a WLAN-GW IOM fails and the number of WLAN-GW IOMs fall below number of active WLAN-GW IOMs configured for the WLAN-GW group. This results in loss of route to the tunnel endpoint from the active WLAN-GW. The AP will detect this as WLAN-GW failure, and start tunneling the data to a configured backup WLAN-GW, where the subscriber is created based on data-triggered authentication. This is supported for both ESM and DSM.
In order to accommodate IPv6 only AP/CPEs, IPv6 wlan-gw tunnel transport, and IPv6 client-side support for RADIUS-proxy have been added.
Support for IPv6 GRE tunnels require configuration of local IPv6 tunnel end-point address under wlan-gw configuration on the group-interface. The transport for L2oGRE (or L2VPNoGRE) packet is IPv6 as shown below. The outer IPv6 header contains the value 0x2F (GRE) in its Next Header field. GRE header contains protocol Ethernet (0x6558) or Ethernet-over-MPLS (0x8847) as in the case IPv4 GRE.
IPv6 Transport for L2oGRE Packet:
A single wlan-gw endpoint instance on the group-interface can have both IPv4 and IPv6 address configured as shown below. Inter-AP mobility between IPv4 and IPv6 only APs is supported in this scenario.
IPv6 Endpoint Configuration for WLAN-GW:
The data-path for IPv6 GRE tunneled packets, including load-balancing of tunneled packets amongst set of ISAs in the WLAN-GW group, and anchoring after tunnel decapsulation remains unchanged. Per tunnel traffic shaping is supported similar to IPv4 tunnels. All existing per tunnel configuration on the group-interface described in previous sections (including mobility, egress shaping, VLAN ranges, and so on) is supported identically for IPv6 tunnels. Tunnel reassembly for upstream tunneled traffic is not supported for IPv6 tunnels in this release. TCP mss-adjust is supported for IPv6 tunnels, and is configurable under wlan-gw mode on group-interface. APs must use globally routable addresses for GRE IPv6 transport. Packets with extension headers are dropped.
RADIUS proxy is extended to listen for incoming IPv6 RADIUS messages from IPv6 RADIUS clients on AP/CPEs. The listening interface that the RADIUS proxy binds to must be configured with an IPv6 address as shown below. The IPv6 RADIUS proxy is solely for DHCPv4-based UEs behind IPv6 only AP/CPEs (IPv6-capable UEs are not supported in this release). All RADIUS-proxy functions (including caching, correlation with DHCPv4, and mobility tracking) are supported identically to existing IPv4 client-side RADIUS-proxy.
Configuration for IPv6 Client-Side RADIUS Proxy:
This feature adds support for dual-stack UEs over wlan-gw. Each dual-stack UE appears to WLAN-GW as a bridged client. Dual-stack UE support includes both SLAAC and DHCPv6, with and without linking with DHCPv4. Handling of DHCPv6, RS/RA, and NS/NA messages over wlan-gw has been added. WLAN-GW can assign /128 GUA to the UE via DHCPv6 and/or assign a /64 prefix in SLAAC to each UE. Each UE can be handed via DHCPv6, a /128 IA_NA from a unique /64 prefix, with the “on-link” flag is off in the RA message. This is because the public WIFI users are distinct subscribers, and the communication must always be via WLAN-GW. The CPE must prevent local-switching on the WIFI link even if the /64 prefix is signaled as on-link or if the UEs are handed out /128 from the same /64 prefix.
Existing ESMv6 support on normal group-interface is applicable to wlan-gw group-interface, and is already documented in general ESMv6 sections in this guide. There are a few exceptions that are mentioned in sections below.
SLAAC prefix assignment to the UE can be from local prefix pool, where pool name can come from RADIUS in Alc-SLAAC-IPv6-Pool VSA or from LUDB (see general section on ESMv6 SLAAC pool assignment). Alternatively, the SLAAC prefix can be provided from RADIUS (in standard Framed-IPv6-Prefix attribute) or from LUDB. SLAAC with stateless DHCPv6 (DHCPv6 information-request) is supported. DNS can be sent in RA messages (per RFC 6106). RS authentication (based on MAC address) can be configured (as described in general ESMv6 section on SLAAC only ESM hosts). SLAAC host is created on successful RS authentication. For successfully authenticated SLAAC host, an RA is sent in response to every received RS message (subject to a configured min-auth-interval). RA messages are sent to unicast MAC address of the UE.
SLAAC host creation can be linked to DHCPv4 by configuring ipoe-linking under group-interface. With ipoe-linking enabled, any received RS messages are dropped till DHCPv4 successfully authenticates and ESMv4 host is created. If gratuitous-rtr-adv is configured under ipoe-linking context then an RA is sent when ESMv4 host is created. If available, the SLAAC-prefix is included in the RA message. shared-circuit-id command under wlan-gw is not supported on wlan-gw interfaces. The O-Bit (other-stateful-configuration) is configurable on the group-interface.
If UE requests DHCPv6 IA_NA, a /128 address can be provided from a unique /64 prefix per UE from a local-pool. The pool name can be provided from LUDB or from RADIUS (in Framed-IPv6-Pool attribute). The address could also be provided via LUDB or RADIUS (in Alc-IPv6-Address VSA). DHCPv6 can also be linked with DHCPv4 by enabling ipoe-linking command. The M-bit in RA message is configurable. DHCPv6 IA_NA is allowed if it is received after a SLAAC host exists, if allow-multiple-wan-addresses is enabled under group-interface ipv6 configuration. In previous releases, this is precluded. This however consumes two hosts (one each for IA_NA and SLAAC) per UE. Based on a configuration command override-slaac, SLAAC host can be deleted if DHCPv6 IA_NA host is successfully created. Prefix-delegation is not supported with DHCPv6 on wlan-gw interfaces.
Migrant user support is only applicable to IPv4. However, if linking is configured for SLAAC or DHCPv6 with DHCPv4 then RS and DHCPv6 messages are dropped till IPv4 ESM host exists (that is, the UE is out of migrant state). Once the IPv6 ESM host exists, that is, UE is out of migrant state, RA is sent to the UE (unicast MAC), and subsequent RS or DHCPv6 messages can result in creation of IPv6 ESM host. Therefore, with migrant UEs, linking should be enabled. SLA-profile instance accounting (with interim-updates), and per-host accounting (w/ interim-updates) are supported.
Per SLA-profile instance accounting (with interim-updates) and per SLA-profile instance accounting (with interim-updates) with host accounting enabled is supported. The interim-updates are scheduled updates, and carry IPv4 address and IPv6 address or prefix are assigned to the UE.
A sample sequence with per SLA-profile instance accounting (with interim-updates) is shown below:
0. IPv4oE host created based on DHCPv4.
1. Acct-start generated (contains framed-ip-address).
2. SLAAC host comes up.
3. Next scheduled interim-update (contains framed-ip-address and framed-IPv6-Prefix, that is, SLAAC-prefix).
4. DHCPv6 IA_NA gets assigned and corresponding host is created.
5. Next Scheduled interim-update (contains framed-ip-address, framed-IPv6-Prefix and Alc-Ipv6-Address).
6. SLAAC host times out.
7. Next Scheduled interim-update (contains only Alc-IPv6-Address and will not contain framed-IPv6-Prefix).
8. DHCPv6 IA_NA lease times out.
9. Next Scheduled interim-update (contains only framed-ip-address).
A sample sequence with per SLA-profile instance accounting (with interim-updates) with host accounting enabled is shown below:
0. IPv4oE host created based on DHCPv4.
1. Acct-start for sla-profile instance generated (contains framed-ip-address).
2. Acct-start for DHCPv4 host is generated (contains framed-ip-address).
3. SLAAC host comes up.
4. Acct-start for SLAAC host is generated (this should contain framed-IPv6-Prefix, that is, SLAAC-prefix)
5. Next scheduled interim-update for sla-profile instance accounting (contains framed-ip-address and framed-IPv6-Prefix, that is, SLAAC-prefix).
6. DHCPv6 IA_NA gets assigned and corresponding host is created.
7. Acct-start for DHCPv6 IA_NA host is generated (contains Alc-Ipv6-Address).
8. Next Scheduled interim-update (contains framed-ip-address, framed-IPv6-Prefix and Alc-Ipv6-Address).
9. SLAAC host times out.
10. Acct-stop (SLAAC-host-acct-session-id) is generated.
11. Next Scheduled interim-update for sla-profile instance accounting (contains only Alc-IPv6-Address).
12. DHCPv6 IA_NA lease times out.
13. Acct-stop (DHCPv6-IA_NA-host-acct-session-id) is generated.
14. Next Scheduled interim-update for sla-profile instance accounting (contains framed-ip-address).
15. DHCPv4 lease times out.
16. Acct-stop (DHCPv4-host-acct-session-id) is generated.
17. Acct-stop for sla-profile instance accounting is generated.
This feature adds support for mapping a UE to a VPLS instance based on configuration. The mapping is explicitly created by assigning a VPLS instance to an SSID that the UE is connected to. The SSID is represented by the .1q tag in the received Layer 2 frames from the UE. A VPLS instance is configured per vlan-range on wlan-gw group-interface (as shown in Standalone WLAN-GW). This feature therefore enables Layer 2 wholesale, where traffic from all UEs on a particular SSID is transparently forwarded into the corresponding VPLS instance associated with the retail ISP. UE authentication, address assignment, Layer 3 classification and QOS are managed by the retail provider terminating the subscriber. There is no local-switching on the WLAN-GW providing the wholesale service. When a VPLS instance is configured under a VLAN-range, an internal SAP is implicitly created in the VPLS instance between each ISA and corresponding carrier IOM in the WLAN-GW group. The internal SAP is associated with an implicitly created SHG to constrain broadcast and multicast traffic received from UEs, such that it is not forwarded back on the SAP. Layer 2 wholesale and Layer 3 termination are possible simultaneously on same wlan-gw interface, because Layer 2 wholesale or Layer 3 termination is a per SSID decision. UE state on the ISA is removed when the UE MAC in the VPLS instance ages out based on local-age configured under VPLS service.
A vpls-sap-template command (described in the 7450 ESS, 7750 SR, 7950 XRS, and VSR Layer 2 Services and EVPN Guide: VLL, VPLS, PBB, and EVPN) can be defined under config>service>template and associated with the VPLS service for Layer 2 wholesale via config>service>vpls>wlan-gw>sap-template command. Ingress and egress filter and QoS specified in the vpls-sap-template for the VPLS service is applied to the implicitly created internal SAP (between ISA and carrier IOM) in the VPLS service.
This feature provides the steering of traffic received on an access VLAN or spoke SDP from a WIFI AP/AC to a WLAN-GW IOM/IMM via an internal Epipe. The benefit of this internal steering is that all existing features available with native soft GRE tunnels on WLAN-GW IOM/IMM are now available to pure Layer 2 access via VLANs or spoke SDPs. The access SAP can be null, .1q, or q-in-q. Access SAPs aggregating WIFI APs or ACs can and be configured in the configure>service>ies>sub-if>grp-if>wlan-gw>l2-access-points>l2-ap or configure>service>vprn>sub-if>grp-if>wlan-gw>l2-access-points>l2-ap context.
The aggregation network can insert up to two AP identifying VLAN tags, and the AP can insert a .1q tag (typically for identifying the SSID). The number of AP identifying tags sent on the internal Epipe depends on the encapsulation on the access SAP. For example, if an aggregation network inserts two AP identifying tags, and an access SAP is configured with null encapsulations, then the traffic sent on the internal Epipe will carry two AP identifying tags. The number of AP identifying tags in the frame forwarded over the internal Epipe must be configured via the l2-ap-encap-type command.
The traffic on an internal Epipe is load-balanced among ISAs in the WLAN-GW group. The load balancing uses a hash based on AP identifying tags that remain on the frame after being received on the access SAP (based on the SAP encapsulation). This ensures all traffic from a particular AP is Epiped to the same ISA. Ingress and egress QoS and filters can be defined in an epipe-sap-template as displayed in the configuration shown below, and associated with the access sap or spoke SDP. IP filters and DSCP remarking are not supported if more than two tags are present in the frame ingressing the SAP. Also, downstream filters and DSCP remarking is not applied if a retail tag is present. Both Layer 3 ESM and DSM as well as Layer 2 wholesale are supported for steered traffic.
Currently, mobility from an AP that is reached over a VLAN or spoke SDP to an AP that is reached over a soft GRE or soft L2TPv3 tunnels are not supported. Each internal Epipe takes away two SAPs on each WLAN-GW IOM (one per ISA) in WLAN-GW group. With 64K SAPs per IOM, the maximum number of internal Epipes supported per chassis is 32K.
This feature adds support for Layer 2 over soft-L2TPv3 tunnels. L2TPv3 is over UDP and both IPv4 and IPv6 transport is supported. The encapsulation with UDP allows NAT traversal. Soft-L2TPv3 tunnels are terminated on WLAN-GW IOM/IMM. All features supported with soft-GRE tunnels are supported identically with soft-L2TPv3 tunnels. L2TPv3 tunnels are stateless and there is no support for control channel, dynamic exchange of session-id and cookie, and L2-specific sub-layer for sequencing. Received cookie in L2TPv3 is reflected back. The AP can encode it’s MAC address in 8-byte cookie. Based on configuration, the cookie can be ignored and just reflected back, or parsed to interpret AP-MAC from the least significant 6 bytes. Both L2TPv3 over IP and L2TPv3 over UDP encapsulation is supported. L2TPv3 tunnels are load-balanced from ingress IOMs to WLAN-GW IOMs based on source IP address. Figure 175 and Figure 176 shows these encapsulations with IPv6.


Enabling multi-tunnel-type on a wlan-gw group-interface allows multiple tunnel types (such as soft-GRE and L2TPv3) to the same gateway tunnel endpoint. Mobility between APs reachable with soft-L2TPv3 tunnels and APs reachable by soft-GRE tunnels is supported. There is feature and scale parity between soft-GRE and soft-L2TPv3 tunnels. The local tunnel gateway endpoint and other configurations parameters are shown below.
This feature adds support for seamless inter WLAN-GW mobility when a UE roams from an AP behind a WLAN-GW to an AP behind another WLAN-GW. Prior to this feature, inter-WLAN-GW mobility was supported by creating a UE state on the target WLAN-GW based on a data-trigger, and carries over its L2-aware NAT inside IP address to the target WLAN-GW. However, the outside NAT pool (and hence the outside IP) changes, and any traffic for existing sessions is dropped. This feature introduces the concept of “home WLAN-GW” (H-GW) that provides an anchor point for a UE when it roams to an AP behind a different WLAN-GW, referred to as “visited WLAN-GW” (V-GW). With anchoring on the H-GW, the UE retails both its NAT inside and outside IP addresses. Existing NAT flows on the H-GW stay intact, and forwarding is seamless, as shown in Figure 177. The V-GW tunnels the UE traffic to the H-GW that anchors the UE.

A control or data packet is received on the V-GW when a UE moves to an AP behind the V-GW. The packet can be received on any supported access type (L2oGRE, L2TPv3 tunnel, or internal VLAN anchor). The packet, after tunnel decapsulation, is forwarded to the anchor ISA on the V-GW. Authentication is triggered from the anchor ISA based on the configured ISA authentication policy. The authenticate-on-dhcp command must be enabled on V-GW for DHCP-triggered UE state creation scenarios to work.
If the access-accept message contains any VSAs related to x-connect tunneling, then the UE is created in the x-connect mode, and any subsequent Layer 2 frames received in the V-GW from the UE are transparently tunneled to H-GW. By default, the x-connect tunnel used between the V-GW and the H-GW is of same type (LoGRE or L2TPv3) as an access tunnel (for example, the tunnel from the AP to the V-GW). If the access type is L2-AP (such as an internal VLAN anchor), then the x-connect tunnel used is L2oGRE. An x-connect tunnel type can be overridden from the AAA in an access-accept message by a VSA (Alc-Xconnect-Tunnel-Type). IPv6 transport is used for x-connect tunnels.
The tunnel destination for an IPv6 address on the H-GW is returned in a VSA in an access-accept message (Alc-Xconnect-Tunnel-Ipv6). The service in which the tunnel is routed is also returned in a VSA (Alc-Xconnect-Tunnel-Service). The anchor ISA on the V-GW allocates a unique IPv6 address per UE for the x-connect tunnel source. This address is allocated from a contiguous IPv6 address range assigned to the ISA (based on the configured /64 prefix for the WLAN-GW group supporting x-connect tunneling). If the UE moves from one AP to another on the V-GW, then the anchor ISA allocates a new IPv6 address to use as tunnel sources for the x-connect tunnel. This change in x-connect tunnel source services as a UE mobility indication on the H-GW.
Normal UE processing for WLAN-GW is performed on the H-GW. After tunnel decapsulation, the UE is received on the anchor ISA. If the UE state already exists on the anchor ISA, then it is treated as a mobility event, and the tunnel information in the UE (to the tunnel toward the V-GW). A mobility-triggered interim-update, if configured, is generated. The AP’s MAC address must be reflected in called-station-ID attribute. The AP MAC is learned from the DHCP circuit-ID. However, if the mobility trigger is a data packet and the tunnel type is L2oGRE, then an ARPoGRE is generated (if configured) to learn the AP MAC. The V-GW forwards ARPoGRE is received on x-connect tunnel to the access tunnel towards the AP, and reflects the received response back on x-connect tunnel. If the x-connect tunnel is type L2TPv3, then the AP MAC address can be carried in the cookie field. If the UE state does not exist, then normal UE processing leads to authentication and subsequent UE creation (as DSM or ESM UE).
IPv6 tunnel reassembly is not supported.
An idle timeout (with optional SHCV) is independently enforced on the H-GW and V-GW. The idle timeout value can be provided by AAA. The UE state is deleted if the idle timeout triggers and there is no response to SHCV.
An existing distributed RADIUS proxy (as described in Distributed RADIUS Proxy) can be enabled on both the H-GW and V-GW. Authentication and accounting messages are proxied to configured AAA servers. When the UE state exists on the V-GW, any authentication and accounting messages are visible on the H-GW, and are proxied directly to the configured AAA server from the V-GW. Data-triggered mobility must be enabled on the H-GW, as it cannot rely on authentication and accounting messages to infer UE mobility when the UE is on V-GW.
Existing WLAN-GW controlled redundancy (mastership decision based on monitor or export route tracking mechanism, as described in section WLAN-GW 1:1 Active-Backup Redundancy) is supported. The backup H-GW advertises the tunnel endpoint IP in routing when it becomes the master to draw the traffic from the V-GW. The UE state is created on the new master based on data-triggered authentication.
This section provides an overview of operational commands that can be used to monitor ISA behavior and performance. This focuses on WLAN-GW functionality. If NAT is also used on the same ISA, refer to the NAT guides for similar commands.
Resources on ISA BB are statically allocated at boot time and therefore strict have limits. These limits depend on both the provisioned ISA type used and on specific configuration flags. Use the command tools dump wlan-gw isa resources mda mda-id to generate a list of all resources, together with the currently in-use, free, maximum, and peak usage counters.
Most resources are directly related to configuration, and the corresponding configuration will fail if no resources are available. However, specific resources, such as the number of UEs on an ISA, are allocated dynamically. To facilitate operational maintenance, configure watermarks on those resources using the command configure isa wlan-gw-group wlan-gw-group-id watermarks. When the corresponding high watermark is reached, a notification is generated, which can prompt an operator to investigate the high resource consumption and take appropriate steps, such as optimizing load or adding additional resources.
Use the command tools dump wlan-gw isa performance mda mda-id last time-span time-unit to generate a high-level overview of ISA processing load and total data processed in a specified time span with a polling granularity depending on that time span. The following time spans and granularity are supported:
the query-based state is a mechanism to fetch the states of UEs and tunnels in large-scale environments using ISA-only features such as migrant users, l2-wholesale, or DSM. In all these cases, UE and corresponding tunnel states are only created on the ISA, and can scale into the millions.
To retrieve specific data without going through all UEs and tunnels, configure a query under the config>subscriber-mgmt>wlan-gw>ue-query command or config>subscriber-mgmt>wlan-gw>tunnel-query command. This query specifies match criteria for the desired state output. After a query has been created, use it to retrieve the matching results through any state interface. The show>subscriber-mgmt>wlan-gw>ue>query-results and show>subscriber-mgmt>wlan-gw> tunnels>query-results commands display the results in CLI.
By retrieving only the number of records that match the specified criteria, a set of very specific custom counters can be created; for example, “count all DSM UEs with IPv6 addresses” or “count all tunnels with more than three UEs”. For UE queries, this count is always available. For tunnel queries this count must be explicitly enabled by using the command calculate-counts. Do not use tunnel counters when the expected number of tunnels is greater than 1000, because retrieving an exact count for such data sets may take too much time to complete.
The ISA BB keeps extensive counters for each packet that is sent, terminated, or forwarded. These statistics are displayed using the command show isa wlan-gw-group wlan-gw-group-id member member-id statistics. Most statistics are straight-forward operational counters, such number of DHCP messages received or sent; however, there is also an extensive set of error counters available. When a WLAN-GW shows unexpected behavior, these counters can provide preliminary information about the issue. During debugging, it is recommended to first reset statistics in order to reset old and potentially unrelated error counters.
If a specified statistic displays an unexpected increase, it is not always easy to identify which UE or which behavior in a UE caused this increase. In this case, enable debugging of a specific statistic using the command debug wlan-gw group wlan-gw-group-id statistic. This command generates a hex dump of the first packet causing the statistic to increase in the debug logs. This packet can then be further investigated to determine the root cause and can be used to derive a UE MAC to start UE-based debugging.